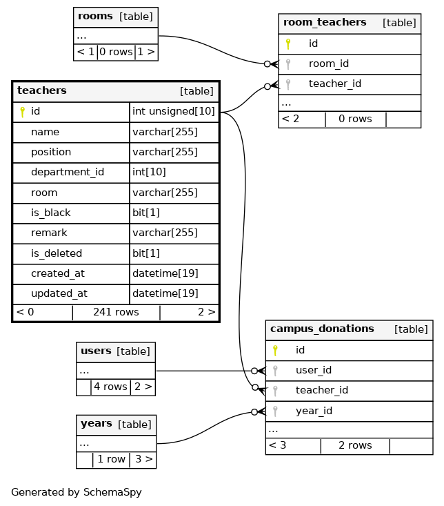
teachers

241 rows


Columns

Column Type Size Nulls Auto Default Children Parents Comments
id INT UNSIGNED 10 null
campus_donations.teacher_id campus_donations_ibfk_3 C
room_teachers.teacher_id room_teachers_ibfk_2 C
name VARCHAR 255 null
position VARCHAR 255 null
department_id INT 10 null
room VARCHAR 255 null
is_black BIT 1 null
remark VARCHAR 255 null
is_deleted BIT 1 0
created_at DATETIME 19 CURRENT_TIMESTAMP
updated_at DATETIME 19 CURRENT_TIMESTAMP

Indexes

Constraint Name Type Sort Column(s)
PRIMARY Primary key Asc id

Relationships